Skip to content

Latest commit

 

History

History
50.7 KB

File metadata and controls

50.7 KB
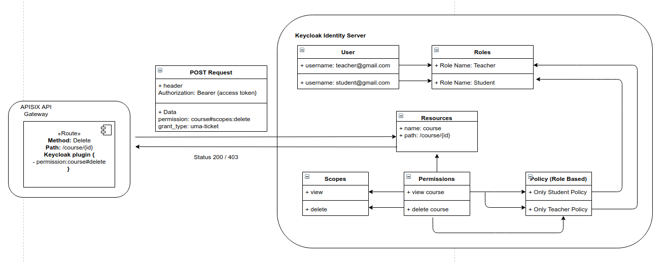
authz-keycloak.png